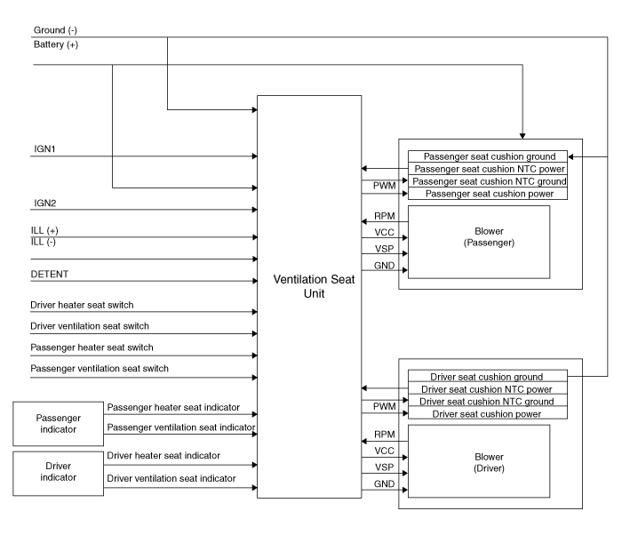
| Circuit Diagram |


|
N |
Connector A |
Connector B |
Connector C |
|
1 |
Ventilation seat unit IGN1 |
Driver ventilation indicator(low) |
Ventilation heater power |
|
2 |
Driver blower power |
Driver ventilation indicator(mid) |
Driver heater power |
|
3 |
Driver blower speed |
Driver ventilation indicator(high) |
Driver heater ground |
|
4 |
Driver RPM input |
Dirver NTC (+) |
Ventilation heater groung |
|
5 |
Driver heater switch |
- |
Ventilation heater power |
|
6 |
Driver ventilation switch |
ILL (-) |
- |
|
7 |
ILL (+) |
Driver NTC (-) |
Passenger heater power |
|
8 |
Driver heater indicator(low) |
Driver blower ground |
- |
|
9 |
Driver heater indicator(mid) |
Passenger ventilation indicator(low) |
Passenger heater ground |
|
10 |
Driver heater indicator(high) |
Passenger ventilation indicator(mid) |
Ventilation heater groung |
|
11 |
Ventilation unit IGN2 |
Passenger ventilation indicator(high) |
|
|
12 |
Passenger blower power |
Passenger NTC (+) |
|
|
13 |
Passenger blower speed |
- |
|
|
14 |
Passenger blower RPM input |
- |
|
|
15 |
Passenger heater switch |
Passenger NTC (-) |
|
|
16 |
Passenger ventilation switch |
Passenger blower ground |
|
|
17 |
Detent |
|
|
|
18 |
Passenger heater indicator(low) |
||
|
19 |
Passenger heater indicator(mid) |
||
|
20 |
Passenger heater indicator(high) |
Air Ventilation Seat Components and components location
Air Ventilation Seat Repair proceduresHyundai Kona (OS) 2018-2025 Owners Manual: Turn signals and lane change signals
To signal a turn, push down on the lever for a left turn or up for a right turn
in position (A). To signal a lane change, move the turn signal lever slightly and
hold it in position (B).The lever will return to the OFF position when released
or when the turn is completed.
If an indicator stays o ...
Hyundai Kona (OS) 2018-2025 Owners Manual: Sunroof
If your vehicle is equipped with a sunroof, you can slide or tilt your sunroof
with the sunroof control switch located on the overhead console.
The sunroof can be opened, closed, or tilted when the ignition switch is in the
ON position.
The sunroof can be operated for approximately 30 seconds aft ...